Orgasoft.NET – Belegimport
Erhalten Sie von Ihren Lieferanten oder aus externen Systemen digitale Belege wie z.B. elektronische Lieferscheine in unterschiedlichen Dateiformaten wie ASCII, CSV, XML oder Excel-Dateien, dann können diese über den Belegimport automatisch in Orgasoft.NET übernommen werden. Mit dem zusätzlichen Modul EDI-Schnittstelle lassen sich auch Dateien im EDI-Format konvertieren.
Darüber hinaus bietet Ihnen der Belegimport die Möglichkeit, Daten zur weiteren Bearbeitung in die Inventurerfassung einzulesen.
Durch den Import sparen Sie sich wertvolle Zeit bei der Erfassung z.B. von Lieferscheinen, Wareneingängen, Umlagerungen, etc. und zudem werden Erfassungsfehler vermieden.
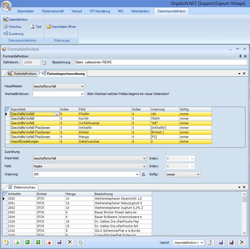
Über eine benutzerfreundliche Oberfläche lassen sich die vorgeblendeten Inhalte der Importdatei den Feldinhalten von Orgasoft.NET zuordnen. Dabei können fehlende bzw. feste Inhalte (z.B. Vorfallkürzel) vorgegeben und nicht passende Inhalte (z.B. Einheiten) mit den in Orgasoft.NET definierten Werten ersetzt werden. Über einen Formeleditor ist zudem es möglich, Fremdinhalte für den Import aufzubereiten.
